tencent cloud

Data Accelerator Goose FileSystem

DocumentationData Accelerator Goose FileSystemGooseFSData SecurityUsing Apache Ranger to Control GooseFS Access Permission

Using Apache Ranger to Control GooseFS Access Permission

PDF
Focus Mode
Font Size
Last updated: 2025-07-17 17:42:55

Overview

Apache Ranger is a standardized authentication component that manages access permissions in the big data ecosystem. GooseFS, as an acceleration storage system for big data and data lakes, has been integrated into the comprehensive Apache Ranger authentication platform. This document will describe how to use Apache Ranger to control GooseFS's resource access permissions.

Strengths

GooseFS is a cloud-native accelerated storage system that has achieved nearly the same access control behavior as HDFS with Apache Ranger support. Therefore, big data users who previously used HDFS can easily migrate to GooseFS and directly reuse HDFS Ranger permission policies to obtain a consistent user experience.
GooseFS with Ranger provides an additional joint authentication option of Ranger + native ACL compared with HDFS with Ranger's authentication architecture. When Ranger authentication fails, it can also choose to use native ACL authentication, which can solve some problems of imperfect Ranger authentication policy configuration.

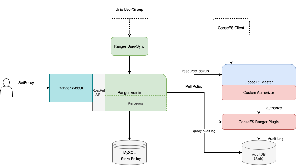
Authentication Architecture of GooseFS with Ranger




To support integrating GooseFS into the Ranger authentication platform, we developed the GooseFS Ranger Plugin, which is deployed on both the GooseFS Master node and the Ranger Admin side. It is responsible for completing the following tasks:
GooseFS Master node side:
Provide the Authorizer API to deliver auth results for every metadata request on the GooseFS Master.
Connect to Ranger Admin to obtain the configured authentication policy.
On the Ranger Admin:
Provide GooseFS resource lookup capability to Ranger Admin.
Provide configuration verification capability.

Beginning to Deploy

Preparations

Before starting to use, ensure that the relevant Ranger components (i.e., including: Ranger Admin and Ranger UserSync) are deployed and configured in the environment, and ensure that the Ranger WebUI can be opened and used normally.

Deployment Component

Deploy GooseFS Ranger Plugin on Ranger Admin Side and Register the Corresponding Service

Note:
Click here to download the GooseFS Ranger Plugin.
The deployment steps are as follows:
1. Create a GooseFS directory under the Ranger service definition directory (Note: The directory permission must at least include x and r permissions).
1.1 If using Tencent Cloud EMR Cluster, the Ranger service definition directory is: /usr/local/service/ranger/ews/webapp/WEB-INF/classes/ranger-plugins.
1.2 If it is a self-built Hadoop Cluster, you can search for components such as hdfs that are already connected to the ranger service by looking in the ranger directory.
service definition directory of ranger


2. Place goosefs-ranger-plugin-${version}.jar and ranger-servicedef-goosefs.json under the GooseFS directory and have read permission.
3. Restart the Ranger service.
4. On Ranger, register the GooseFS Service using the following commands.
# Create a service, require the input of the Ranger administrator's account and password, as well as the Ranger service address
# For Tencent Cloud EMR Cluster, the admin user is root, and the password is the root password set when creating the EMR cluster. The IP of the ranger service is the Master IP of the EMR service.
adminUser=root
adminPasswd=xxxx

rangerServerAddr=10.0.0.1:6080

curl -v -u${adminUser}:${adminPasswd} -X POST -H "Accept:application/json" -H "Content-Type:application/json" -d @./ranger-servicedef-goosefs.json http://${rangerServerAddr}/service/plugins/definitions

# After service registration is successful, a service ID will be returned. Ensure you record this ID.
# To delete the GooseFS service, input the service ID returned just now and execute the following command:
serviceId=104
curl -v -u${adminUser}:${adminPasswd} -X DELETE -H "Accept:application/json" -H "Content-Type:application/json" http://${rangerServerAddr}/service/plugins/definitions/${serviceId}
5. After successful creation, you can see GooseFS-related services on the Ranger Web console:

ranger web Console


6. On the GooseFS service side, click + to define a goosefs service instance.
Define the goosefs service instance on the web console of ranger


7. Click the newly generated goosefs service instance to add an authentication policy.
Add an authentication policy



Deploy GooseFS Ranger Plugin on GooseFS Master Side and Configure to Enable Ranger Authentication

1. Place the goosefs-ranger-plugin-${version}.jar in the ${GOOSEFS_HOME}/lib path and have at least read permission.
2. Place the three files ranger-goosefs-audit.xml, ranger-goosefs-security.xml, and ranger-policymgr-ssl.xml in the ${GOOSEFS_HOME}/conf path, and complete their necessary configurations respectively.
ranger-goosefs-security.xml:
<configuration xmlns:xi="http://www.w3.org/2001/XInclude">
<property>
<name>ranger.plugin.goosefs.service.name</name>
<value>goosefs</value>
</property>

<property>
<name>ranger.plugin.goosefs.policy.source.impl</name>
<value>org.apache.ranger.admin.client.RangerAdminRESTClient</value>
</property>

<property>
<name>ranger.plugin.goosefs.policy.rest.url</name>
<value>http://10.0.0.1:6080</value>
</property>

<property>
<name>ranger.plugin.goosefs.policy.pollIntervalMs</name>
<value>30000</value>
</property>

<property>
<name>ranger.plugin.goosefs.policy.rest.client.connection.timeoutMs</name>
<value>1200</value>
</property>

<property>
<name>ranger.plugin.goosefs.policy.rest.client.read.timeoutMs</name>
<value>30000</value>
</property>
</configuration>
ranger-goosefs-audit.xml (audit can be disabled and this file can be left unconfigured)
ranger-policymgr-ssl.xml
<configuration>
<property>
<name>xasecure.policymgr.clientssl.keystore</name>
<value>hadoopdev-clientcert.jks</value>
</property>

<property>
<name>xasecure.policymgr.clientssl.truststore</name>
<value>cacerts-xasecure.jks</value>
</property>

<property>
<name>xasecure.policymgr.clientssl.keystore.credential.file</name>
<value>jceks://file/tmp/keystore-hadoopdev-ssl.jceks</value>
</property>

<property>
<name>xasecure.policymgr.clientssl.truststore.credential.file</name>
<value>jceks://file/tmp/truststore-hadoopdev-ssl.jceks</value>
</property>
</configuration>
3. In the goosefs-site.properties file, add the following configurations:
...
goosefs.security.authorization.permission.type=CUSTOM
goosefs.security.authorization.custom.provider.class=org.apache.ranger.authorization.goosefs.RangerGooseFSAuthorizer
...
4. In the ${GOOSEFS_HOME}/libexec/goosefs-config.sh, add goosefs-ranger-plugin-${version}.jar to the GooseFS classpath:
...
GOOSEFS_RANGER_CLASSPATH="${GOOSEFS_HOME}/lib/ranger-goosefs-plugin-${version}.jar"
GOOSEFS_SERVER_CLASSPATH=${GOOSEFS_SERVER_CLASSPATH}:${GOOSEFS_RANGER_CLASSPATH}
...
All configurations are completed.

Verifying Usage

For example, add a policy that allows hadoop users to have read and execute permissions on the root directory of GooseFS, but does not allow write operations. Follow these steps:
1. Add a policy, as follows:

Deploy policies via console


2. Once the policy is added successfully, verify the policy. You will see that the policy is active, as follows:

Verify usage




Help and Support

Was this page helpful?

Help us improve! Rate your documentation experience in 5 mins.

Feedback