
Authentication Method | Note | Basic Edition (Sold Out) | Professional Edition | Platinum Edition | Scenarios |
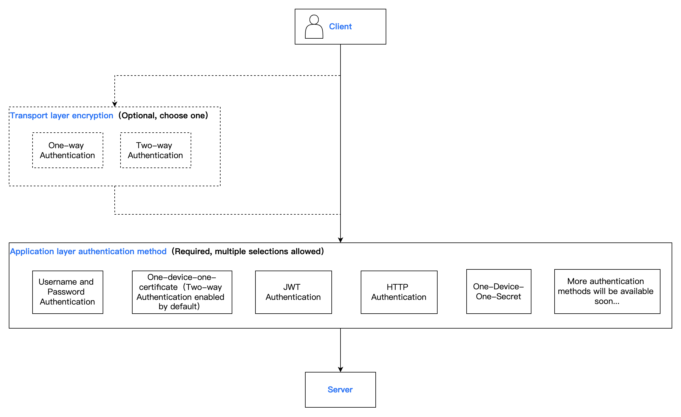
Username + password authentication | The most basic authentication method. During connection, the client provides the username and password, and MQTT matches them with internally stored credentials and accepts the client request if the match passes. | ✓ | ✓ | ✓ | Common scenarios with low security requirements. |
X.509 certificate authentication | One-way Authentication: The client authenticates the server, and the authentication of the server by the client is completed through the server certificate. The server will use the selected certificate to establish a connection with the client. | ✓ | ✓ | ✓ | Scenarios with normal security requirements, or testing scenarios. |
| Two-way Authentication: The client and server authenticate with each other. The client authenticates the server through the server certificate, and the server authenticates the client through the CA certificate. If verification passed, the client is allowed to connect to the server. | ✓ | ✓ | ✓ | The device is relatively high in value and has high security requirements. |
| One-device-one-certificate: Unique two-way authentication where each client (device) uses a self-issued CA certificate and different client certificates (device certificates) issued by the CA certificate for authentication. | × | ✓ | ✓ | The device is extremely high in value and has extremely high security requirements. |
JWT authentication | JWT authentication is a token-based authentication mechanism, independent of server retention of client authentication information or session information. The client submits JWT in the password field or a separate field. MQTT verifies the JWT signature and claims. After verification passes, the server accepts the client connection request. | × | ✓ | ✓ | Implement flexible, time-sensitive dynamic authentication with custom permissions for end users or temporary sessions. |
HTTP authentication | When a client connects, MQTT will use client info to construct an HTTP request and judge the authentication result based on the content returned by the request. If authentication passes, the client is allowed to connect to the server. | × | ✓ | ✓ | Authentication scenarios requiring integration with the existing unified identity authentication system. |
One-device-one-secret | Each device uses an independent key to connect to the server for authentication. This key is the unique proof of device identity, used for authentication when the device connects to the server. | × | ✓ | ✓ | There is a relatively high demand for security, but the device itself has finite computing power and is unable to support the use of PKI certificate-based "one-device-one-certificate." |
Was this page helpful?
You can also Contact sales or Submit a Ticket for help.
Help us improve! Rate your documentation experience in 5 mins.
Feedback