tencent cloud

HLSプライベート暗号化
最終更新日:2023-10-26 17:46:07
HLSプライベート暗号化
最終更新日: 2023-10-26 17:46:07
HLSプライベート暗号化は、VOD独自のビデオコンテンツ暗号化スキームであり、プライベートプロトコルを使用してコンテンツキーを保護します。これにより、多くのブラウザプラグインや灰色生成ツールのクラッキングを効果的に防ぐことができます。

原理とアーキテクチャ

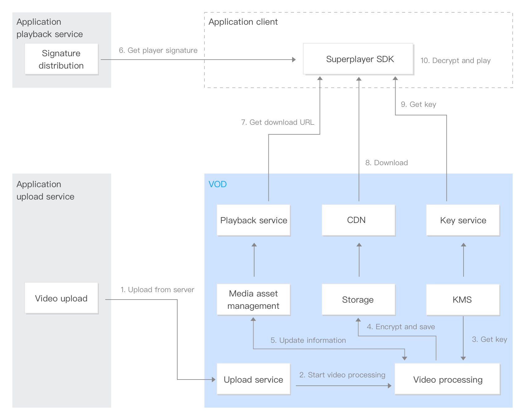
HLSプライベート暗号化と復号化再生の全体的なアーキテクチャプロセスは次のとおりです:


1. サーバーからのアップロード:ビジネスバックグラウンドは、コンソールやサーバーAPIなどの形式により、ビデオをVODにアップロードします。
2. メディアプロセッシングのトリガー:ビデオをアップロードすると同時に、暗号化されたアダプティブストリームトランスコーディングが指定されます。アップロード後、ビデオは暗号化プロセスが開始されます。
3. キーの取得:アダプティブストリームがトランスコーディングされて暗号化されます。VODは、KMSモジュールからビデオ暗号化に使用されるキーを取得します。
4. 暗号化、ストレージへの書き込み:ビデオがアダプティブストリームにトランスコーディングされて暗号化された後、出力したビデオコンテンツがVODのストレージに書き込まれます。
5. メディア情報の更新:暗号化されたビデオ情報は、メディア情報管理モジュールに書き込まれます。
6. プレーヤー署名の取得:サービス端末はVODのSuper Playerと統合され、プレーヤーはサービスサーバーにプレーヤーの署名をリクエストします。
7. ダウンロードアドレスのリクエスト:Super Playerは、VOD再生サービスからビデオのダウンロードアドレスを取得します。
8. コンテンツのダウンロード:Super Playerは、ダウンロードアドレスを介してVOD CDNから暗号化されたコンテンツをダウンロードします。
9. キーの取得:Super Playerは、プレイヤーの署名を持ってコンテンツキーをリクエストします。この場合、コンテンツキー自体はVODのプライベートプロトコルにより保護され、キーの盗難を防止します。
10. 復号化と再生:Super Playerは、プライベートプロトコルを使用してコンテンツキーを取得し、復号化して再生します。

アクセスの参考

VODの暗号化機能をすばやく統合できるように、ビデオ暗号化のアクセスガイドを提供し、統合手順について例示して説明します。

よくあるご質問

1. アップロードされたビデオのHLSプライベート暗号化はどのように行われますか? VODのアダプティブストリームトランスコーディング機能は、ビデオを複数の解像度にトランスコードして暗号化することができます。具体的な実行方法については、アクセスガイドをご参照ください。
2. 暗号化されたビデオは端末でどのように再生されますか? VODで暗号化されたビデオを再生するには、端末にSuper Player SDKを統合すると同時に、署名ディスパッチサービスも構築してください。具体的な実行方法については、アクセスガイドをご参照ください。
この記事はお役に立ちましたか?
営業担当者に お問い合わせ いただくか チケットを提出 してサポートを求めることができます。
はい
いいえ

フィードバック