tencent cloud
最新优惠
产品
解决方案
价格中心
合作伙伴网络
云市场
探索更多
Prev
Next
应用云渲染
产品动态
产品简介
产品概述
基本概念
产品优势
应用场景
购买指南
计费概述
计费说明
购买流程
欠费说明
退费说明
自动续费规则
快速入门
基本技术概念
快速入门
技术接入
接入 Demo
控制台指南
应用管理
项目管理
云端推流服务
并发管理
多人互动
会话状况查询
实践教程
如何实现云端原生录制
如何使用 CAR-CLI 实现应用上传及版本更新
如何实现并发资源共享
如何实现移动端中文输入
如何将云渲染画面推流到直播间
如何实现多人互动
如何实现直播间弹幕互动小玩法
如何配置并使用云浏览器
SDK 文档
JavaScript SDK
Android SDK
iOS SDK
API 文档
History
Introduction
API Category
Making API Requests
User APIs
Application Management APIs
Project Management APIs
Concurrency Management APIs
Stream Push Service APIs
Data Types
Error Codes
常见问题
云渲染基础相关
云渲染接入相关
云上应用相关
服务等级协议
CAR 政策
隐私政策
数据处理和安全协议
联系我们
文档
应用云渲染
快速入门
技术接入
重连应用
重连应用
Download
聚焦模式
字号
最后更新时间: 2024-01-26 11:54:09
重连应用
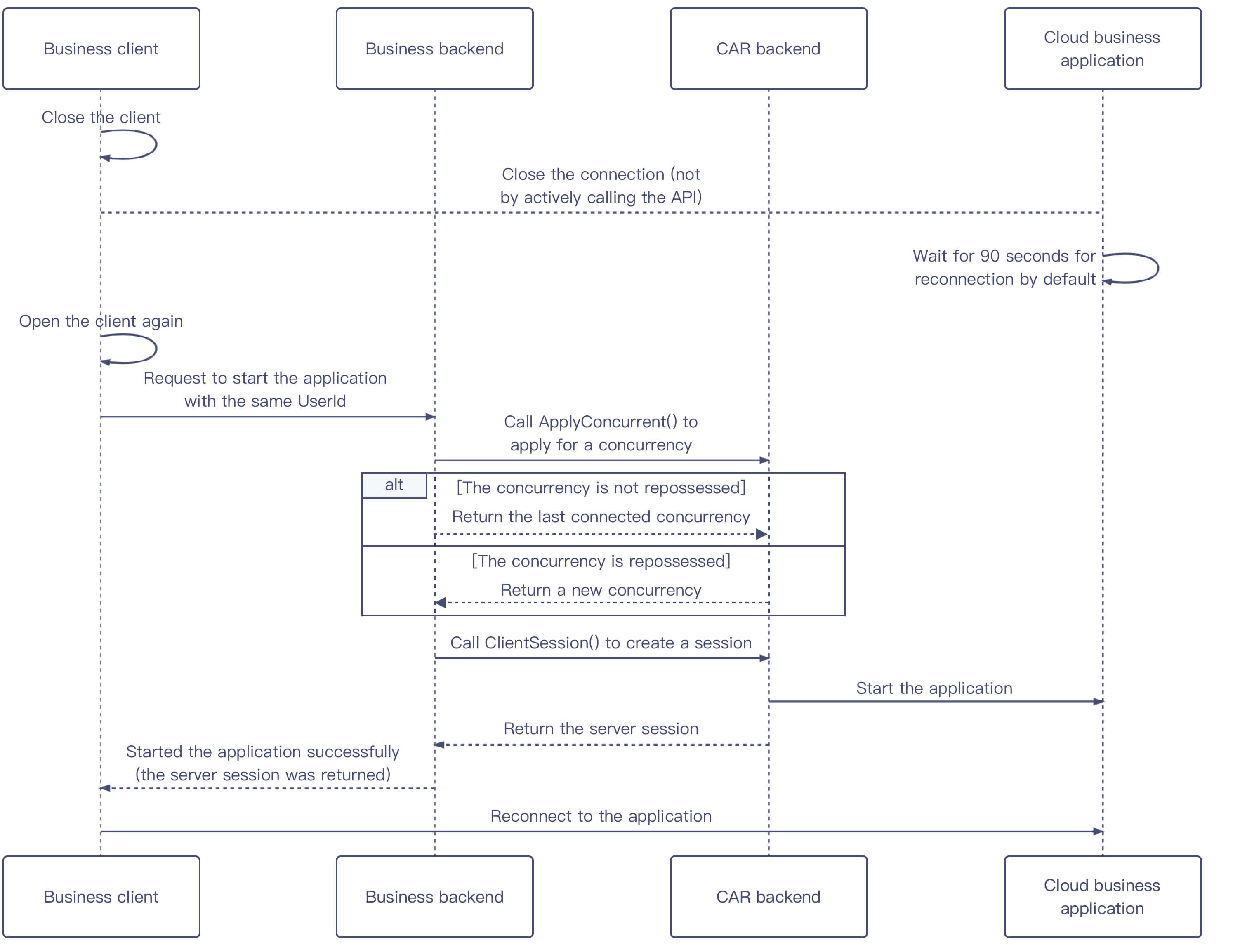
本节主要介绍如何重连应用。当用户直接关闭客户端而未主动调用关闭应用功能时,业务可以通过再次调用申请并发和创建会话接口实现重连应用功能。
时序图
步骤说明
1.
业务客户端关闭后会断开与业务云端应用的连接,若非主动调用接口关闭云端应用,则默认保持 90s 的重连时间等待重连。
2.
业务客户端重新打开后,通过传入相同的 UserId 向业务后台请求启动应用,若 UserId 不同则不能实现重连功能。
3.
业务后台通过云渲染 API 调用
ApplyConcurrent()
申请锁定并发,根据并发状态进行如下处理:
用户上次连接并发还未回收,返回上一次连接并发资源。
用户上次连接并发已回收,返回新并发资源。
4.
业务后台通过云渲染 API 调用
CreateSession()
创建会话,将返回的服务端 ServerSession 回传给业务客户端,重新启动应用。
上一篇: 心跳连接
下一篇: 自适应分辨率
帮助和支持
本页内容是否解决了您的问题?
是
否
您也可以
联系销售
或
提交工单
以寻求帮助。
填写满意度调查问卷,共创更好文档体验。
点击前往
文档反馈