tencent cloud

高性能计算集群

产品动态
产品简介
产品概述
产品优势
应用场景
实例规格
产品计费
计费概述
实例售卖地域
购买方式
快速入门
用户指南
管理高性能计算集群
GPU 型实例安装 nvidia-fabricmanager 服务
GPU 型实例安装 TCCL 说明
GPU 型实例安装 RDMA 毫秒级监控组件
API 文档
常见问题
热点问题
RDMA 网络配置组件 rdma-agent 说明
联系我们

购买方式

PDF
聚焦模式
字号
最后更新时间: 2026-02-04 10:45:18
高性能计算集群以高性能云服务器为节点,通过 RDMA(Remote Direct Memory Access)互联,提供了高带宽和极低延迟的网络服务,大幅提升网络性能,能满足大规模高性能计算、人工智能、大数据推荐等应用的并行计算需求。

购买须知

高性能计算集群实例与云服务器 购买页 控制台 相同,您可前往云服务器购买页按需选购。如需了解更多配置信息,请参见 通过自定义配置购买 Linux 云服务器
在购买腾讯云高性能计算集群实例前,请确保已了解 高性能计算集群,且已了解 实例规格计费模式
确保了解所选高性能计算实例所在地域,可售卖地域信息请参见 实例售卖地域

购买步骤

本文实例类型以 GPU 型 HCCPNV5v 为例,指导您快速购买一台高性能计算集群实例。

步骤1:创建高性能计算集群

说明:
若您未购买过高性能计算集群,请参见本步骤创建高性能计算集群。若您已具备高性能计算实例,请您按需选择是否创建。
同集群下的实例 RDMA 网络相互连通,跨集群的实例 RDMA 网络相互隔离。
1. 登录 云服务器控制台,在左侧导航栏选择高性能计算集群 > 集群资源
2. 高性能计算集群页面上方,选择目标地域,单击新建。本文地域以选择上海为例,GPU 型 HCCPNV5v 实例可售卖地域请参见 实例售卖地域
3. 在弹出的创建集群窗口中,按需配置可用区集群名称集群描述标签,如下图所示:

4. 单击确定即可创建集群。

步骤2:进入购买页面

您可通过以下两种方式,进入购买页面开始选购实例:
登录 云服务器控制台,在左侧导航栏选择实例,单击新建实例
高性能计算集群 页面中,单击目标集群操作列扩容。如下图所示:


步骤3:选择计费模式、网络、地域与机型

进入购买页后,选择计费模式、网络、地域及机型。本文配置以上海五区GPU 型 HCCPNV5v 为例,请您以购买页实际信息为准:
计费模式:可按需选择,详情请参见 计费概述
地域及可用区:可选择可用区以实例购买页为准。
实例架构选择高性能计算集群,实例类型本文以 GPU 型 HCCPNV5v 为例,您可按需选择。

步骤4:选择镜像及高性能计算集群

1. 按需选择实例镜像。高性能计算实例支持三种镜像类型:公共镜像自定义镜像共享镜像
2. 按需选择加入的高性能计算集群,如下图所示:

注意:
GPU 型高性能计算实例必须具备相应的 GPU 驱动才能正常运行。您可通过以下2种方式安装相应驱动:
若选择公共镜像,部分实例支持勾选后台自动安装 GPU 驱动即可预装相应版本驱动,建议您选择该方式。该方式仅支持部分 Linux 公共镜像。
若选择其他公共镜像,可在 GPU 型实例创建成功后 手动安装GPU驱动

步骤5:选择存储

1. 选择高性能计算实例的存储。如下图所示:

主要参数信息如下:
系统盘:用于安装操作系统,类型和大小均可灵活选择(本地系统盘实例不支持调整存储容量)。
数据盘:用于扩展云服务器的存储容量,提供高效可靠的存储设备。
注意:
本地系统盘实例不支持调整存储容量。
本地存储有丢失数据风险,只适用于对存储I/O性能有很高要求且具备高可用架构的场景,不适用于应用层没有数据冗余架构的使用场景。

2. 设置完成后单击下一步:设置网络和主机

步骤6:设置网络、安全组与主机

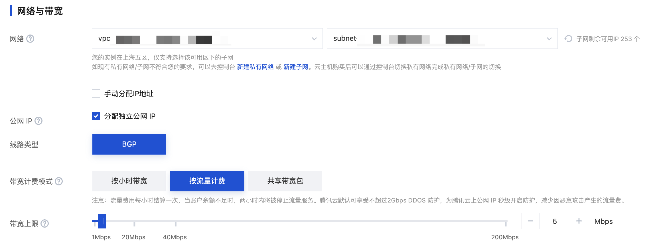
1. 选择高性能计算实例的网络与带宽。如下图所示:



网络:选择现有私有网络或创建新私有网络。
公网 IP:若您的实例需外网访问能力,请勾选分配独立公网 IP,创建后即为实例分配公网 IP。
带宽计费模式:公网带宽计费模式请参见 公网计费模式
带宽上限:实例公网带宽上限,请按需配置。
2. 新建或选择已有安全组,控制端口的开放范围。如下图所示:


3. 设置高性能计算集群实例的登录密码或密钥。
4. 按需设置其他自定义配置。
5. 单击下一步:确认配置信息

步骤7:确认配置信息

1. 请在确认配置信息步骤中核对实例信息。


确认实例规格、镜像选择、存储和公网配置选择以及安全组等配置项是否符合预期。
可选择或核对购买数量和购买时长。
2. 阅读并勾选同意《腾讯云服务协议》,单击开通

步骤8:核对订单及付款

请核对订单信息,选择付款方式并付款。
支付成功后,进入控制台,待实例创建启动完毕,即可进行登录操作。

帮助和支持

本页内容是否解决了您的问题?

填写满意度调查问卷,共创更好文档体验。

文档反馈