tencent cloud

Video on Demand

릴리스 노트 및 공지 사항
릴리스 노트
제품 소개
제품 개요
Product Features
제품 기능
제품 장점
시나리오
솔루션
구매 가이드
과금 개요
과금 방식
구매 가이드
청구서 조회
연장 안내
연체 안내
환불 안내
시작하기
콘솔 가이드
콘솔 소개
서비스 개요
애플리케이션 관리
미디어 관리
리소스 패키지 관리
License Management
사례 튜토리얼
미디어 업로드
VOD 미디어 파일을 스마트 콜드 스토리지하는 방법
비디오 처리
배포 및 재생
이벤트 알림 수신 방법
원본 서버 마이그레이션 방법
라이브 방송 녹화
사용자 지정 Origin-pull을 수행하는 방법
라이브 방송 하이라이트 클리핑을 VOD에 통합하기 위한 가이드
EdgeOne을 사용하여 VOD 콘텐츠 배포하는 방법
개발 가이드
미디어 업로드
미디어 처리
비디오 AI
이벤트 알림
비디오 재생
미디어 파일 다운로드
서브 애플리케이션 시스템
오류 코드
플레이어 SDK 문서
Overview
Basic Concepts
Features
Free Demo
Free Trial License
Purchase Guide
SDK Download
Licenses
Player Guide
Integration (UI Included)
Integration (No UI)
Advanced Features
API Documentation
Player Adapter
Player SDK Policy
FAQs
모바일 재생
요금
비디오 업로드
비디오 배포
비디오 재생
Web 재생
전체 화면 재생
데이터 통계
액세스 관리
미디어 자산 콜드 스토리지
Agreements
Service Level Agreement
VOD 정책
개인 정보 보호 정책
데이터 처리 및 보안 계약
문의하기
용어집
문서Video on Demand

HLS 개인 암호화

포커스 모드
폰트 크기
마지막 업데이트 시간: 2023-10-26 17:46:07
HLS 개인 암호화는 VOD가 제작한 고유한 동영상 콘텐츠 암호화 방식으로, 사유 프로토콜을 사용하여 콘텐츠 키를 보호하므로 다양한 브라우저 플러그 인 및 회색 시장 툴의 크래킹을 효과적으로 방지할 수 있습니다.

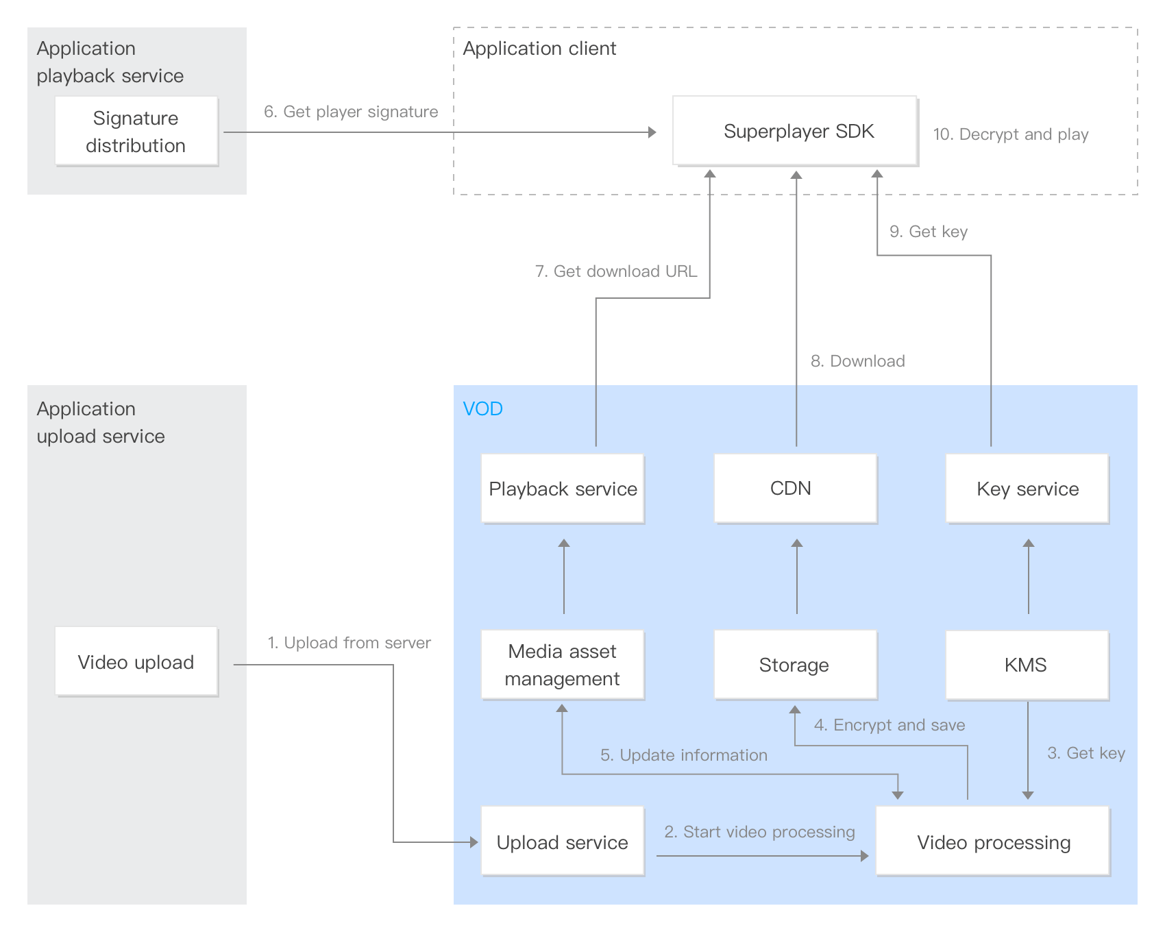
작동 원리

HLS 개인 암호화 및 복호화 재생의 전체 아키텍처 프로세스는 다음과 같습니다.


1. 서버에서 업로드: 비즈니스 백엔드는 콘솔, 서버 API 또는 기타 수단을 통해 비디오를 VOD에 업로드합니다.
2. 비디오 처리 시작: 비디오가 업로드될 때 암호화된 어댑티브 비트 레이트 스트리밍이 지정됩니다. 비디오가 업로드되면 암호화 프로세스가 시작됩니다.
3. 키 가져오기: VOD는 KMS 모듈에서 암호화 키를 가져옵니다.
4. 비디오 암호화 및 스토리지: VOD는 비디오를 인코딩 및 암호화하고 출력을 저장합니다.
5. 정보 업데이트: 암호화된 동영상의 정보를 미디어 자산 관리 모듈에 업데이트합니다.
6. 플레이어 서명 가져오기: 프로젝트에 통합된 VOD Superplayer는 서버에서 플레이어 서명을 요청합니다.
7. 다운로드 URL 가져오기: Superplayer는 VOD에서 비디오의 다운로드 URL을 가져옵니다.
8. 다운로드: Superplayer는 URL을 통해 암호화된 콘텐츠를 다운로드합니다.
9. 키 획득: Superplayer는 플레이어의 서명을 통해 콘텐츠 키를 요청합니다. 이 때 콘텐츠 키 자체는 VOD 사유 프로토콜로 보호되어 키가 도용되는 것을 방지합니다.
10. 암호 해독 및 재생: Superplayer는 사유 프로토콜을 사용하여 콘텐츠 키를 획득하고 재생을 위해 암호를 해독합니다.

통합 가이드

VOD의 암호화 기능을 빠르게 통합할 수 있도록 데모를 통해 통합 단계를 설명하는 비디오 암호화 통합 가이드를 제공합니다.

FAQ

1. 업로드된 동영상을 HLS 개인 암호화하는 방법은 무엇입니까? VOD의 어댑티브 비트레이트 스트리밍 기능은 동영상을 여러 해상도로 트랜스코딩하고 암호화할 수 있습니다. 구체적인 내용은 통합 가이드를 참고하십시오.
2. 단말 장치에서 암호화된 동영상을 어떻게 재생합니까? VOD로 암호화된 동영상을 재생하려면 단말 장치에 Superplayer SDK를 통합하고 서명 배포 서비스를 구축해야 합니다. 구체적인 단계는 통합 가이드를 참고하십시오.

도움말 및 지원

문제 해결에 도움이 되었나요?

피드백