tencent cloud

TDSQL-C MySQL 版

动态与公告
产品动态
产品公告
新手指引
产品简介
产品概述
产品优势
应用场景
产品架构
产品规格
实例类型
产品功能列表
数据库版本
地域和可用区
常用概念
使用限制
使用规范建议
自研内核
内核概述
内核版本更新动态
内核优化版本
功能类特性
性能类特性
安全类特性
稳定性特性
分析引擎特性
内核问题检查与修复
购买指南
计费概述
产品价格
创建集群
变配说明
续费说明
欠费说明
退费说明
按量转包年包月
按量转 Serverless
增值服务计费说明
查看费用账单
快速入门
数据库审计
简介
查看审计实例列表
开通审计服务
查看审计日志
日志投递
配置事后告警
修改审计规则
修改审计服务
关闭审计服务
审计规则模板
查看审计任务
授权子用户使用数据库审计
Serverless 服务
Serverless 简介
创建和管理 Serverless 版集群
弹性管理工具
Serverless 资源包
多可用区部署
配置变更
常见问题
Serverless 成本预估器
操作指南
操作总览
控制台切换集群页面视图
数据库连接
实例管理
配置变更
实例形态管理
集群管理
只读实例管理
数据库代理
账号管理
数据库管理
数据库管理工具(DMC)
参数配置
多可用区部署
全球数据库
备份与恢复
操作日志
迁移数据
并行查询
列存索引 CSI
分析引擎
数据库安全和加密
监控与告警
SQL 基本操作
使用 SCF 连接 TDSQL-C MySQL 版
标签
实践教程
TDSQL-C MySQL 版数据库审计等保实践
通过 DTS 升级数据库版本 MySQL5.7至8.0
TDSQL-C MySQL 版使用规范
新版本控制台
数据库代理多连接地址实现多 RO 组
数据库代理的优势
如何选择存储空间计费模式
通过 DTS 构建异地灾备
为集群创建 VPC
如何进行数据恢复
如何解决 CPU 使用率高的问题
如何授权子用户查看监控
白皮书
安全白皮书
性能白皮书
故障处理
连接相关
性能相关
API 文档
History
Introduction
API Category
Making API Requests
Instance APIs
Multi-Availability Zone APIs
Other APIs
Audit APIs
Database Proxy APIs
Backup and Recovery APIs
Parameter Management APIs
Billing APIs
serverless APIs
Resource Package APIs
Account APIs
Performance Analysis APIs
Data Types
Error Codes
常见问题
基础概念
购买与计费
兼容与格式
连接与网络
功能特性
控制台操作
数据库表
性能与日志
数据库审计
TDSQL-C MySQL 版和云数据库 MySQL 有什么区别
相关协议
服务等级协议
服务条款
TDSQL-C 政策
隐私政策
数据处理和安全协议
通用参考
标准与认证
词汇表
联系我们

设置实例参数

PDF
聚焦模式
字号
最后更新时间: 2026-01-29 18:10:47
您可以通过控制台查看参数及对参数的修改记录,也可以根据业务需要调整部分参数值,本文为您介绍通过控制台修改参数的相关操作。

注意事项

为保证实例的稳定,控制台仅开放部分参数的修改,控制台的参数配置页面展示的参数即为可以修改的参数。
如果修改的参数需要重启实例才生效,系统会提示您是否重启,建议您在业务低峰期操作,并确保应用程序具有重连机制。
参数任务:修改参数任务详情可通过任务列表查询。
如参数任务暂未执行,可撤销。
如该集群存在参数修改任务,在未完成时,再次修改参数会导致修改失败。
全局参数需要在读写实例上进行修改,修改后将应用至集群下的所有实例。非全局参数可以在集群下的实例上单独设置并生效。

修改单个参数

1. 登录 TDSQL-C MySQL 版控制台,在集群列表,找到目标集群,单击集群 ID,进入集群管理页面。
2. 在集群管理页面,选择参数设置页,选择需要修改参数的实例 ID(全局参数需要在读写实例进行设置,设置后对集群整体生效,非全局参数可以在任一实例单独设置)。

注意:
TDSQL-C MySQL 版对参数新增了是否全局参数字段,方便您快速区分哪些参数对集群整体生效,哪些参数可以对不同实例设置不同参数值。全局参数设置的参数值将对集群下所有实例生效,非全局参数的参数值设置后只会对当前实例生效,但您可以将该值同步至其他实例。
3. 在参数列表找到目标参数所在行,在参数运行值列,单击

修改参数值。
说明:
您也可通过参数设置页右侧检索框搜索参数名快速找到需要修改的参数。

4. 根据参数可修改值列的提示,输入目标参数值,单击

保存,单击

可取消操作。
说明:
若参数值前显示

图标,表明当前参数支持整型和公式化两种设置方式。公式化设置后参数值将随 CPU /内存等规格自动调整(公式仅支持修改数值变量,详情请参考 参数公式)。

5. 单击

后,在弹出的对话框确认无误后,选择执行时间,单击确定。 执行时间:
选择立即执行时,则会在确认后,立即触发修改。
选择维护时间内修改时,则会在实例的维护时间内进行修改。修改维护窗口期可参考 设置实例维护时间
注意:
参数修改确认时,系统会提示您是否会重启数据库实例,您可选择立即执行或维护时间内执行。
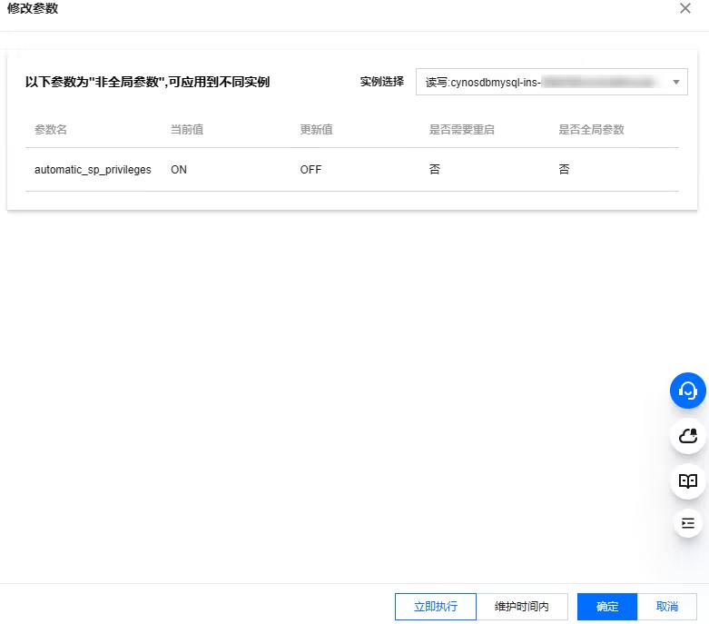
修改非重启项界面如下:

修改重启项提示如下:

若修改参数包含非全局参数,将提示您是否将该参数同步应用至其他实例,您可选择不同步,单独对当前实例设置该参数值。

或者在下拉框中选择要同步设置的实例 ID,选中后,该非全局参数值将同步应用至选中的实例。


批量修改参数

1. 登录 TDSQL-C MySQL 版控制台,在集群列表,找到目标集群,单击集群 ID,进入集群管理页面。
2. 在集群管理页面,选择参数设置页,选择需要修改参数的实例 ID(全局参数需要在读写实例进行设置,设置后对集群整体生效,非全局参数可以在任一实例单独设置)。

3. 单击修改参数
4. 在参数运行值列,选择需要修改的参数进行修改,确认无误后,单击确认

5. 在弹出的对话框,系统会提示您是否会重启数据库实例,若存在非全局参数,可以选择应用至其他实例,确认无误后,选择立即执行或维护时间内执行,然后单击确定


通过导入参数模板修改参数

1. 登录 TDSQL-C MySQL 版控制台,在集群列表,找到需要的集群,单击集群 ID,进入集群管理页面。
2. 在集群管理页面,选择参数设置页,选择目标实例 ID,单击从模板导入

3. 在弹出的对话框,选择参数模板,单击确定
4. 确认参数后,单击左上角的确认
5. 在弹出的对话框,系统会提示您是否会重启数据库实例,若存在非全局参数,可以选择应用至其他实例,确认无误后,选择立即执行或维护时间内执行,然后单击确定

通过导入参数配置文件修改参数

注意:
参数配置文件不支持导入公式。
1. 登录 TDSQL-C MySQL 版控制台,在集群列表,找到需要的集群,单击集群 ID,进入集群管理页面。
2. 在集群管理页面,选择参数设置页,选择目标实例 ID,单击导入参数

3. 在弹出的对话框,选择参数文件上传后,单击导入并覆盖原有参数

4. 确认参数后,单击左上角的确认
5. 在弹出的对话框,系统会提示您是否会重启数据库实例,若存在非全局参数,可以选择应用至其他实例,确认无误后,选择立即执行或维护时间内执行,然后单击确定

导出参数配置文件

注意:
当前导出参数配置文件时,公式化参数值将自动转换为整数值导出。
1. 登录 TDSQL-C MySQL 版控制台,在集群列表,找到需要的集群,单击集群 ID,进入集群管理页面。
2. 在集群管理页面,选择参数设置页,选择目标实例 ID,单击导出参数,导出文件直接会保存到本地。


查询参数修改记录

1. 登录 TDSQL-C MySQL 版控制台,在集群列表,找到需要的集群,单击集群 ID,进入集群管理页面。
2. 在集群管理页面,选择参数设置页,在右侧单击最近修改记录

3. 在跳转的页面,您可在右侧选择需要查看最近修改记录的实例 ID,然后查看其参数修改记录,可查看的字段信息包括(参数名称、修改前参数值、修改后参数值、修改状态、修改时间)。


相关 API

API
描述
本接口(ModifyClusterParam)用于修改集群参数。
本接口(ModifyInstanceParam)用于修改实例参数。
本接口(DescribeInstanceParams)用于查询实例参数列表。
本接口(DescribeClusterParams)用于查询集群参数。

帮助和支持

本页内容是否解决了您的问题?

填写满意度调查问卷,共创更好文档体验。

文档反馈