tencent cloud

TDSQL-C MySQL 版

动态与公告
产品动态
产品公告
新手指引
产品简介
产品概述
产品优势
应用场景
产品架构
产品规格
实例类型
产品功能列表
数据库版本
地域和可用区
常用概念
使用限制
使用规范建议
自研内核
内核概述
内核版本更新动态
内核优化版本
功能类特性
性能类特性
安全类特性
稳定性特性
分析引擎特性
内核问题检查与修复
购买指南
计费概述
产品价格
创建集群
变配说明
续费说明
欠费说明
退费说明
按量转包年包月
按量转 Serverless
增值服务计费说明
查看费用账单
快速入门
数据库审计
简介
查看审计实例列表
开通审计服务
查看审计日志
日志投递
配置事后告警
修改审计规则
修改审计服务
关闭审计服务
审计规则模板
查看审计任务
授权子用户使用数据库审计
Serverless 服务
Serverless 简介
创建和管理 Serverless 版集群
弹性管理工具
Serverless 资源包
多可用区部署
配置变更
常见问题
Serverless 成本预估器
操作指南
操作总览
控制台切换集群页面视图
数据库连接
实例管理
配置变更
实例形态管理
集群管理
只读实例管理
数据库代理
账号管理
数据库管理
数据库管理工具(DMC)
参数配置
多可用区部署
全球数据库
备份与恢复
操作日志
迁移数据
并行查询
列存索引 CSI
分析引擎
数据库安全和加密
监控与告警
SQL 基本操作
使用 SCF 连接 TDSQL-C MySQL 版
标签
实践教程
TDSQL-C MySQL 版数据库审计等保实践
通过 DTS 升级数据库版本 MySQL5.7至8.0
TDSQL-C MySQL 版使用规范
新版本控制台
数据库代理多连接地址实现多 RO 组
数据库代理的优势
如何选择存储空间计费模式
通过 DTS 构建异地灾备
为集群创建 VPC
如何进行数据恢复
如何解决 CPU 使用率高的问题
如何授权子用户查看监控
白皮书
安全白皮书
性能白皮书
故障处理
连接相关
性能相关
API 文档
History
Introduction
API Category
Making API Requests
Instance APIs
Multi-Availability Zone APIs
Other APIs
Audit APIs
Database Proxy APIs
Backup and Recovery APIs
Parameter Management APIs
Billing APIs
serverless APIs
Resource Package APIs
Account APIs
Performance Analysis APIs
Data Types
Error Codes
常见问题
基础概念
购买与计费
兼容与格式
连接与网络
功能特性
控制台操作
数据库表
性能与日志
数据库审计
TDSQL-C MySQL 版和云数据库 MySQL 有什么区别
相关协议
服务等级协议
服务条款
TDSQL-C 政策
隐私政策
数据处理和安全协议
通用参考
标准与认证
词汇表
联系我们

加载数据到分析集群

PDF
聚焦模式
字号
最后更新时间: 2025-10-17 12:03:40
本文为您介绍如何加载数据到分析集群中,以供用户进行数据分析查询。

前提条件

准备好分析集群,请参见 创建分析集群
集群状态为运行中。

操作步骤

注意:
开启分析集群,会默认为数据库创建一个名为“txsqlPlugins_analytics_repl”的账号,此账号为分析集群从数据源拉取数据使用。请不要删除此账号。
在初次加载数据到分析集群时,会从数据源拉取数据,从而产生慢 SQL。请忽略“txsqlPlugins_analytics_repl”账号产生的慢 SQL 信息。
1. 登录 TDSQL-C MySQL 版控制台,在上方选择 MySQL 版(分析集群)
2. 在左侧集群列表,单击目标集群,进入集群管理页。
3. 在集群详情页下的计算节点下,单击详情,进入实例详情页面。

4. 在实例详情页面中单击修改对象,在修改对象弹窗中勾选目标库或表,单击下一步
说明:
在勾选了需要同步到分析集群中的对象并完成设置后,数据对象将持续地加载到分析集群中。当数据对象加载到分析集群后,可在对象列表中陆续查看到。

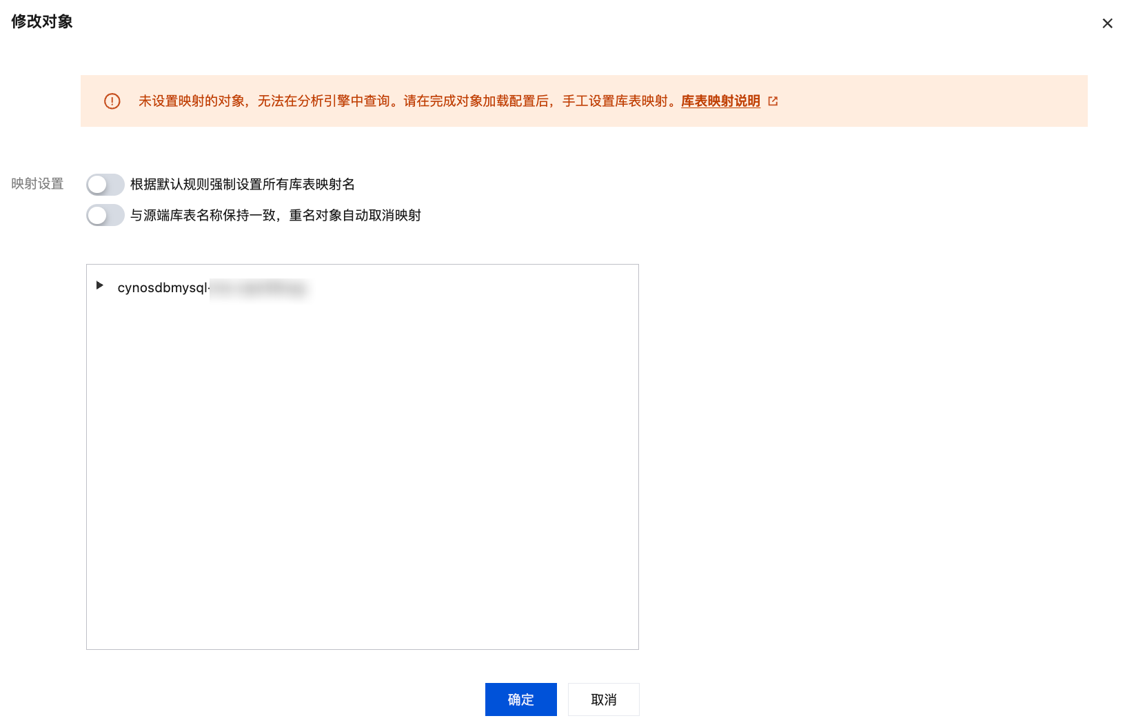
5. 进行映射设置,然后单击确定
说明:
映射设置支持选择“根据默认规则强制设置所有库表映射名”或者“与源端库表名称保持一致,重名对象自动取消映射”,也可以暂时先不选择。但请注意,未设置映射的对象,无法在分析引擎中查询。
关于映射设置的详细说明请参见 库表映射,关于库表合并的详细说明,请参见 库表合并



帮助和支持

本页内容是否解决了您的问题?

填写满意度调查问卷,共创更好文档体验。

文档反馈