tencent cloud
最新优惠
产品
解决方案
价格中心
合作伙伴网络
云市场
探索更多
Prev
Next
腾讯云智能体开发平台
动态与公告
产品动态
产品公告
产品简介
产品概述
平台架构
使用流程
应用场景
模型介绍
开发者资源
购买指南
套餐订阅
旧版计费
快速入门
智能体应用及其三种模式
基于“标准模式”创建“内容总结助手”
基于“单工作流模式”创建“网页内容抓取助手”
基于“Multi-Agent 模式”创建“脱口秀素材创作助手”
操作指南
应用开发
工作流
Multi-Agent
知识库
Widget
插件广场
模型列表
提示词模板
应用模板
平台管理
企业、工作空间与权限
审批中心
API 文档
History
API Category
Making API Requests
Question & Answer APIs
Operation Optimization APIs
Document Library APIs
Q&A Database APIs
Knowledge Tag APIs
Application Management APIs
Enterprise Management APIs
Billing APIs
Release Management APIs
Dialogue Endpoint APIs
Data Statistics APIs
Data Types
Error Codes
应用接口文档
对话接口总体概述
对话端接口文档(WebSocket)
对话端接口文档(HTTP SSE)
图片对话或文件对话(实时文档解析+对话)
离线文档上传
腾讯云智能体开发平台操作 cos 指南
ADP 文档解析协议
常见问题
产品常见问题
技术常见问题
相关协议
腾讯云智能体开发平台服务等级协议
腾讯云智能体开发平台服务特别条款
腾讯云智能体开发平台隐私政策
腾讯云智能体开发平台数据处理和安全协议
开源许可声明
联系我们
词汇表
文档
腾讯云智能体开发平台
操作指南
应用开发
应用接入业务系统
将应用发布到企业微信应用
将应用发布到企业微信应用
Download
聚焦模式
字号
最后更新时间: 2025-08-13 10:12:06
整体概述
本文档介绍了如何将基于智能体开发平台开发的 Agent 应用,发布至企业微信。
操作指引
创建企微应用
1.
登录
企业微信
,进入应用管理 > 应用,单击创建应用。
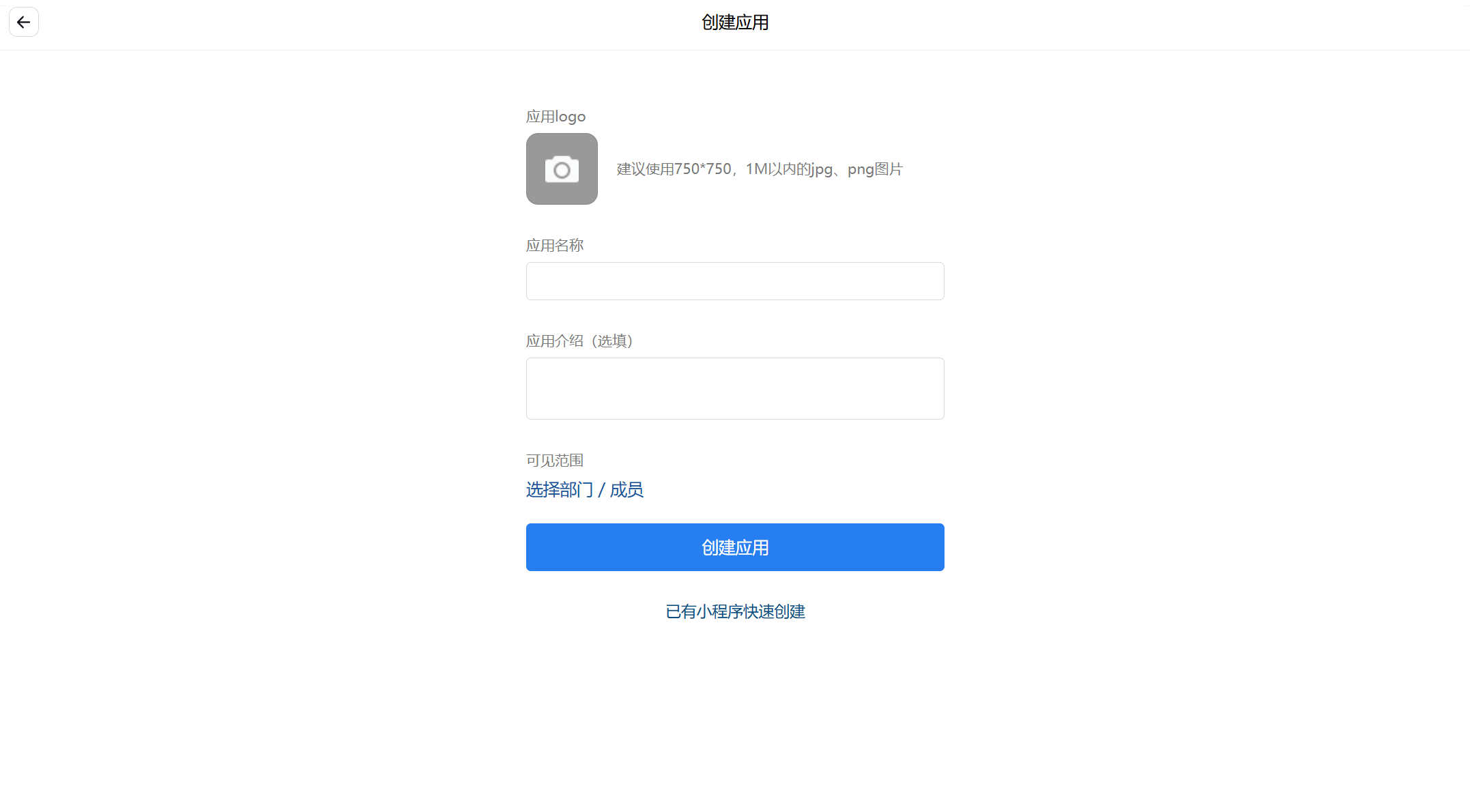
2.
填写应用名称等相关信息。
设置企微应用主页
1.
进入
智能体开发平台 > 应用发布 > 调用信息 > 体验链接
。
2.
进入
企微应用详情 > 应用主页
,单击设置后填入该链接即可。
3.
配置企微应用主页地址为智能体应用体验链接。
进入企微访问
在企业微信工作台中,点击
腾讯云智能体
应用后可以开始对话。
上一篇: 将应用发布到微信小程序
下一篇: 将应用发布到企微智能机器人
帮助和支持
本页内容是否解决了您的问题?
是
否
您也可以
联系销售
或
提交工单
以寻求帮助。
填写满意度调查问卷,共创更好文档体验。
点击前往
文档反馈