tencent cloud

腾讯乐享

产品动态
产品简介
产品概述
应用场景
购买指南
快速入门
安全与政策
安全白皮书
隐私协议
数据处理和安全协议
常见问题
文档腾讯乐享购买指南

购买指南

聚焦模式
字号
最后更新时间: 2024-12-26 17:04:32

计费概述

腾讯乐享专业版为包年服务,1年起购,购买后可拥有企业培训、知识管理、企业文化三大应用场景的功能模块,例如文档、培训、考试、投票、乐问等,可以实现在企业管理中所需的一站式智慧型学习社区。
如果您还想进一步提升员工效率,欢迎增购腾讯乐享 AI 助手,24小时在线,围绕知识创作、内容生成、知识问答等场景,帮助企业提升知识内容生产力。
说明:
购买腾讯乐享专业版之后,才可以增购腾讯乐享 AI 助手,购买时的人数和时长,需要和专业版的一致才可以下单成功。
购买不同人数区间时,所配置的存储和流量区别如下:
人数
配置和流量说明
30-200人
存储500GB,流量5TB
201-500人
存储1TB,流量10TB
501-1000人
存储2TB,流量20TB
1001-2000人
存储3TB,流量30TB
2001以上人
存储5TB,流量50TB

注意事项

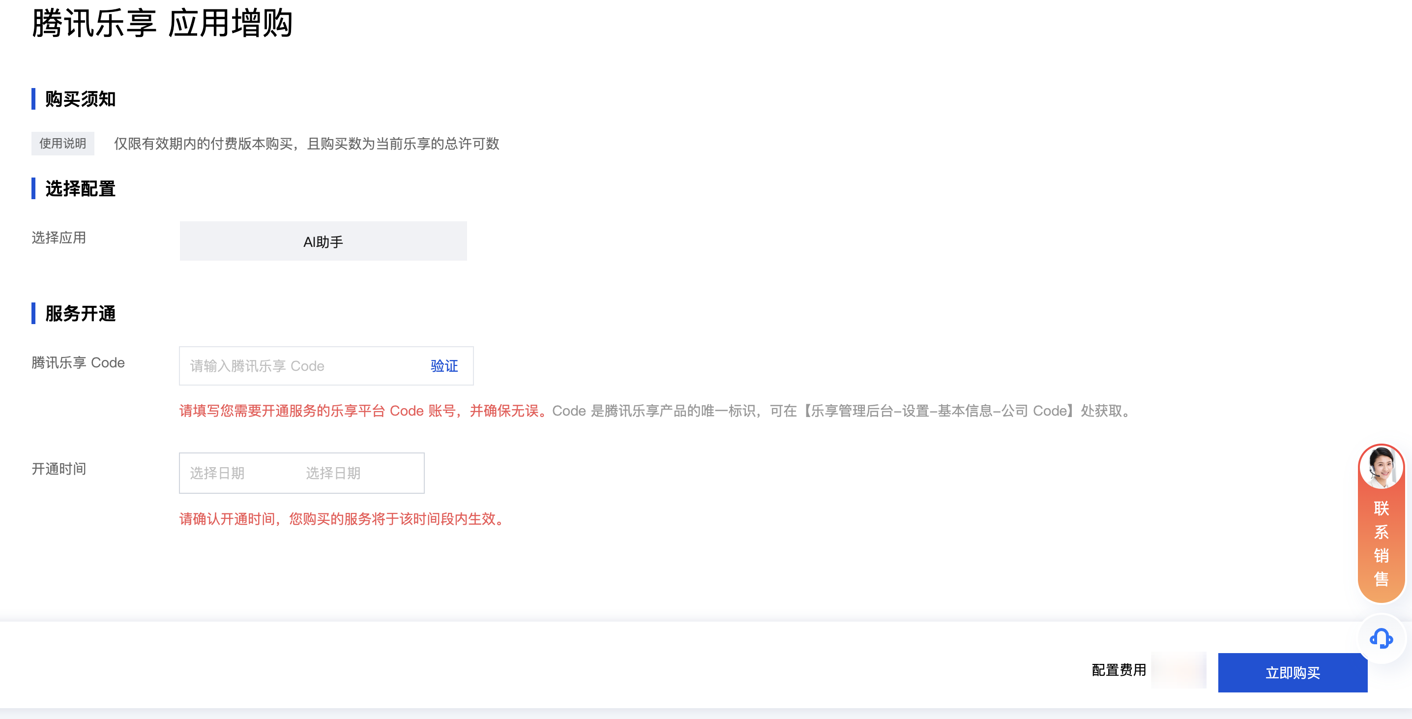
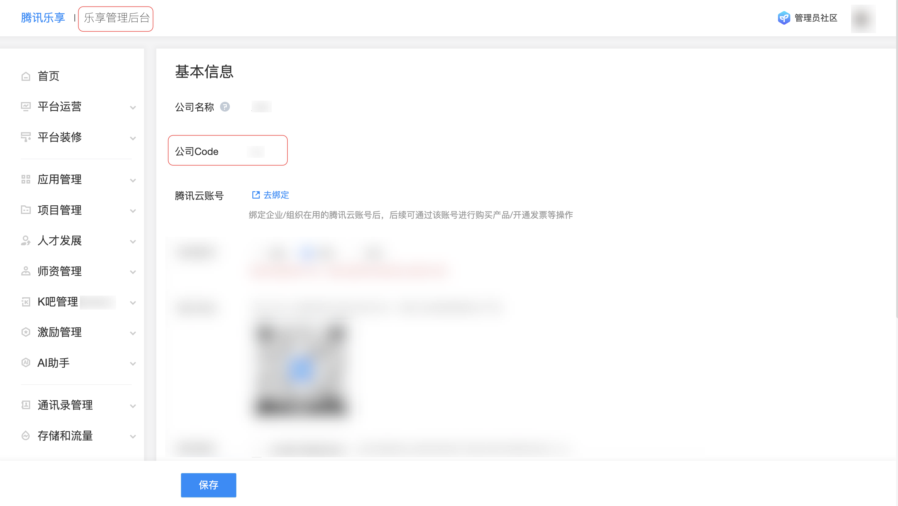
乐享的唯一标识 Code 必须存在,否则将无法下单。
购买腾讯乐享 AI 助手时,必须已经购买腾讯乐享专业版,否则无法下单。
购买后不支持无理由退款,请谨慎购买,若在购买过程中遇到问题,可以 联系客服

购买方式

1. 您需要先 注册乐享,并获取乐享的唯一标识 Code。Code 可在乐享管理后台 > 设置 > 基本信息 > 公司 Code 处获取。



2. 访问腾讯乐享专业版和腾讯乐享 AI 助手购买页,配置具体的购买参数。
腾讯乐享专业版购买页示意图如下:



腾讯乐享 AI 助手购买页示意图如下:



3. 下单支付成功后,乐享会自动开通所购买的内容。




帮助和支持

本页内容是否解决了您的问题?

填写满意度调查问卷,共创更好文档体验。

文档反馈