tencent cloud

云点播

动态与公告
产品动态
公告
产品简介
产品概述
产品特性
产品功能
产品优势
应用场景
解决方案
专业版
云点播专业版简介
快速入门
控制台指南
开发指南
购买指南
计费概述
计费方式
购买指引
账单查询
续费说明
欠费说明
退费说明
快速入门
控制台指南
控制台介绍
服务概览
应用管理
媒体管理
资源包管理
License 管理
实时日志分析
实践教程
媒体上传
如何将点播的媒体文件进行智能降冷
媒体处理
分发播放
如何接收事件通知
如何进行源站迁移
直播录制
如何进行自定义源站回源
直播精彩剪辑固化至云点播 VOD 指引
如何使用 EdgeOne 分发云点播内容
开发指南
媒体上传
媒体加工处理
媒体 AI
事件通知
媒体分发播放
媒体加密与版权保护
播放频道
访问管理
下载媒体文件
应用体系
错误码
播放器 SDK 文档
概述
基本概念
产品功能
Demo 体验
免费测试
购买指南
SDK 下载
License 指引
播放器教程
含 UI 集成方案
无 UI 集成方案
高级功能
API 文档
第三方播放器插件
Player SDK Policy
服务端 API 文档
History
Introduction
API Category
Other APIs
Media Processing APIs
Task Management APIs
Media Upload APIs
Media Management APIs
Event Notification Relevant API
Media Categorization APIs
Domain Name Management APIs
Distribution APIs
AI-based Sample Management APIs
Region Management APIs
Data Statistics APIs
Carousel-Related APIs
Just In Time Transcode APIs
No longer recommended APIs
Making API Requests
AI-based image processing APIs
Parameter Template APIs
Task Flow APIs
Data Types
Error Codes
Video on Demand API 2024-07-18
常见问题
移动端播放问题
费用相关问题
视频上传问题
视频发布问题
视频播放问题
Web 端播放问题
全屏播放问题
数据统计问题
访问管理相关问题
媒资降冷问题
相关协议
Service Level Agreement
VOD 政策
隐私政策
数据处理和安全协议
联系我们
词汇表

HLS 私有加密

PDF
聚焦模式
字号
最后更新时间: 2022-08-22 15:31:50
HLS 私有加密是云点播独创的视频内容加密方案,使用私有协议保护内容密钥,可有效防范多种浏览器插件和灰产工具的破解。

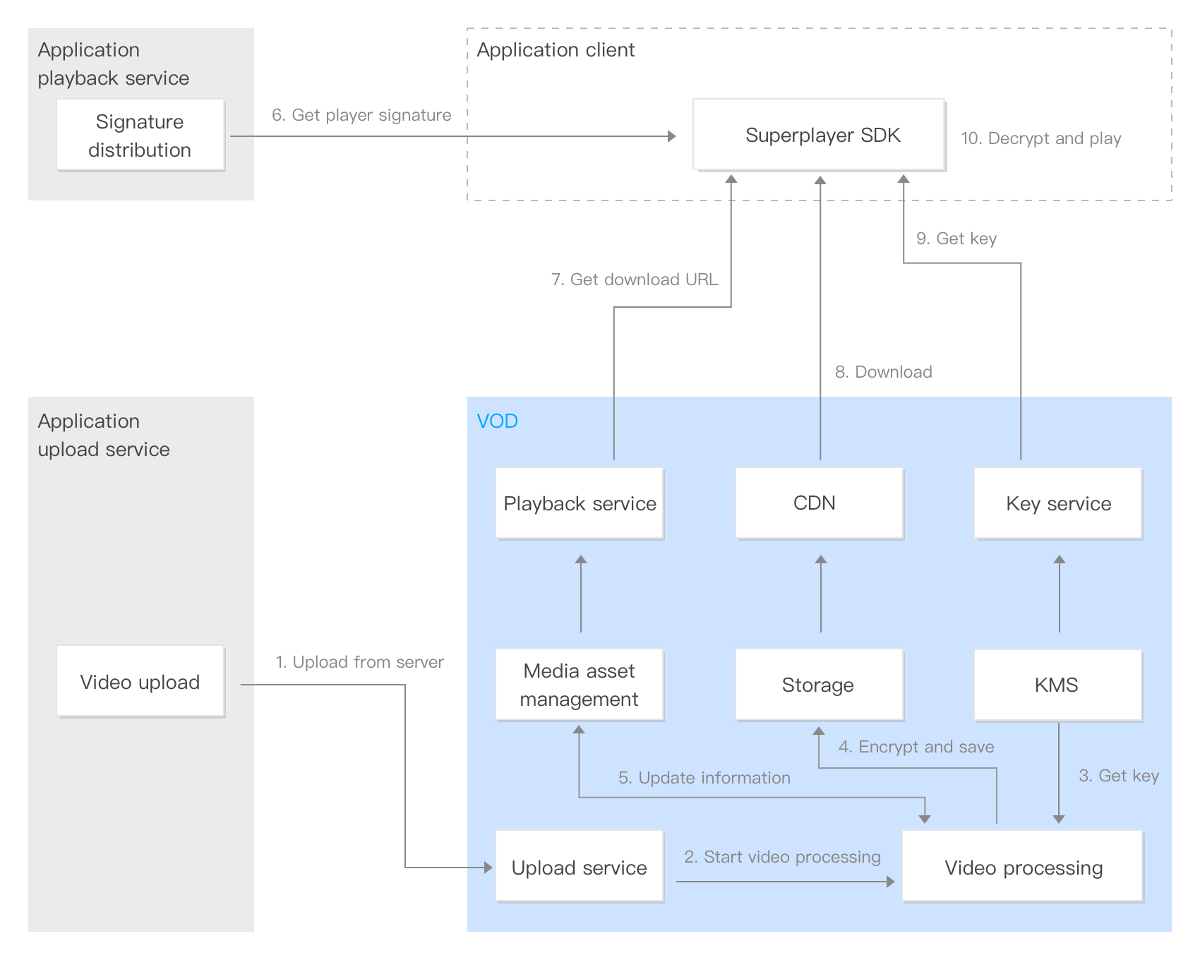
原理架构

HLS 私有加密和解密播放的整体架构流程如下:


1. 服务端上传:业务后台通过控制台、服务端 API 等方式,将视频上传到云点播。
2. 触发视频处理:上传视频的同时,指定带加密的转自适应码流。上传后,视频开始加密过程。
3. 获取密钥:转自适应码流并加密,点播从 KMS 模块获取加密视频时使用的密钥。
4. 加密并写入存储:视频转自适应码流并加密后,输出的视频内容被写入到点播的存储中。
5. 更新媒资:加密后的视频信息,被写入到媒资管理模块。
6. 获取播放器签名:业务终端集成点播超级播放器,播放器向业务服务器请求播放器签名。
7. 请求下载地址:超级播放器会从点播的播放服务获取视频的下载地址。
8. 下载内容:超级播放器通过下载地址,从点播 CDN 下载被加密的内容。
9. 获取密钥:超级播放器携带播放器签名请求内容密钥,此时内容密钥本身被云点播的私有协议保护,防止密钥被盗取。
10. 解密播放:超级播放器使用私有协议得到内容密钥,解密播放。

接入参考

为了帮助您快速接入点播的加密能力,我们为您提供了视频加密 接入指引,以示例的方式为您讲解接入步骤。

常见问题

1. 如何对上传的视频进行 HLS 私有加密? 云点播的 转自适应码流 功能,可以将视频转成多种分辨率并加密。具体实践方式,请您参见 接入指引
2. 终端如何播放加密后的视频? 播放点播加密的视频,您需要在终端集成超级播放器 SDK。同时,您还需要搭建一个签名派发服务。具体实践方式,请您参见 接入指引

帮助和支持

本页内容是否解决了您的问题?

填写满意度调查问卷,共创更好文档体验。

文档反馈