tencent cloud

云数据库 MongoDB

动态与公告
产品动态
公告
新手指引
产品简介
产品概述
产品优势
应用场景
集群架构
产品规格
产品功能
地域和可用区
名词解释
购买指南
计费概述
产品定价
计费公式
欠费说明
备份空间计费
变配计费说明
快速入门
快速创建实例
连接 MongoDB 实例
读写数据库
操作指南
访问管理
管理实例
节点管理
版本升级
网络配置
系统监控
备份与回档
数据库审计
数据安全
SSL 认证
日志管理
数据库管理
多可用区部署
只读灾备
参数配置
回收站
任务管理
诊断优化
数据迁移指引
实践教程
索引优化解决读写性能瓶颈
分片集群 Mongos 负载不均解析及应对方案
分片集群使用注意事项
MongoDB 协议实例读写示例
基于 CVM 连接 MongoDB 进行数据导入导出的方法
3.6版本实例反复创建和删除同名数据库时报错怎么办
无法连接 MongoDB 解决方法
删减分片任务:进度确认与异常排查指南
性能调优
运维开发指南
开发规范
3.2版本分片集群命令支持情况
3.6版本命令支持情况
开发运维
故障处理
慢查询增多
连接数超限
API 文档
History
Introduction
API Category
Making API Requests
Instance APIs
Backup APIs
Account APIs
Other APIs
Task APIs
Introduction
Data Types
Error Codes
SDK 参考
Shell连接示例
PHP 连接示例
Node.js连接示例
Java 连接示例
Python连接示例
Python 读写示例
Go 连接示例
PHP 重连示例
产品性能
测试环境
测试方法
测试结果
常见问题
费用相关问题
功能特性问题
分片集群问题
实例相关问题
回档备份问题
连接相关问题
数据迁移问题
其他常见问题
相关协议
服务等级协议
Terms of Service
词汇表
联系我们

查看实例详情

PDF
聚焦模式
字号
最后更新时间: 2026-02-25 11:24:21

操作场景

购买云数据库 MongoDB 之后,您可通过控制台的实例列表与详情页,全面掌握实例的运行状态与资源配置,为日常运维与管理决策提供直观依据。
实例列表
以列表形式集中展示某一地域下的所有实例,助您快速获取核心信息概览,包括实例名称/ID、数据库版本、网络类型及计费模式等,便于进行实例的快速查找、状态比对与批量管理。
实例详情
深入展示单一实例的全面配置与实时状态,包括:实例状态、所属项目、配置规格、网络信息、版本信息等。同时,集成了多项管理功能(如配置调整、系统监控、网络切换、可用区调整、项目管理、标签管理等),是您对实例进行高效运维操作的统一入口。

前提条件

实例未被销毁隔离在回收站。具体信息,请参见 回收站

查看实例列表

1. 登录 MongoDB 控制台
2. 在左侧导航栏 MongoDB 的下拉列表中,选择副本集实例或者分片实例。副本集实例与分片实例操作类似。
3. 在右侧实例列表页面上方,选择地域。
4. 在实例列表中,找到目标实例。
您可以通过实例列表右上角的搜索框,输入实例 ID、实例名称、内网 IP 或标签键来查找目标实例。
如果实例在实例列表未找到,请在左侧导航栏选择回收站,确认实例是否因费用到期而被隔离在回收站。具体信息,请参见 回收站
5. 查看目标实例的运行状态、配置规格、存储引擎等信息。

实例列表参数
参数含义
实例 ID / 名称
实例 ID:实例的唯一标识 ID。
名称:创建实例时设置的名称。将鼠标放在实例名称上面,单击

,可重新编辑便于识别和管理的实例名称。
监控/状态
监控:单击

,在监控面板,可快速查看实例的监控指标数据。具体信息,请参见 查看监控数据
状态:实例运行状态,正常状态为运行中。当有任务执行时,此处将显示实例当前正在执行的任务名称。例如,配置变更中。
配置/网络
规格类型:支持高 IO 万兆型与云盘版。具体信息,请参见 产品规格类型
规格:实例单个节点的配置规格。
副本集:内存容量/磁盘容量。
分片实例:内存容量/磁盘容量 x 分片数。
网络:实例所属网络信息。
版本与引擎
数据库的版本信息:包括:7.0、6.0、5.0、4.4、4.2、4.0、3.6、3.2。3.2版本停止售卖。
存储引擎:默认为 WiredTiger。
内网地址
内网 IPV4 地址,数据库实例所有 Mongod 主从节点的 IP 地址及其端口。数据库实例仅支持内网访问。
通过 MongoDB Shell 访问数据库时,需配置内网 IP 地址及其端口信息。具体操作,请参见 连接实例
计费模式
计费模式:按量计费,具体信息,请参见 计费概述
已使用/总容量
实例已用磁盘容量/总的磁盘容量,便于快速查找当前实例的磁盘使用占比。
Oplog/分片信息
单击查看/调整,可查看为 Oplog 预留的磁盘容量大小,也可根据业务需求调整。具体操作,请参见 调整 Oplog 占用容量
所属项目
实例所属的项目,可查看该项目相关联的所有实例信息。如果需转移至其他项目,具体操作,请参见 调整实例所属项目
操作
选择配置调整 > 配置调整,可调整实例的内存及其磁盘容量。 具体操作,请参见 调整实例配置
选择配置调整 > 节点管理,可管理实例的 Mongod 节点与 Mongos 节点。具体操作,请参见 查看节点信息
选择更多 > 安全组,可重新选择安全组入站规则。
选择更多 > 重启,可重启实例。具体操作,请参见 重启实例
选择更多 > 管理,可查看实例详情。
选择更多 > 编辑标签,可修改实例的标签键值。具体操作,请参见 编辑实例标签

查看实例详情

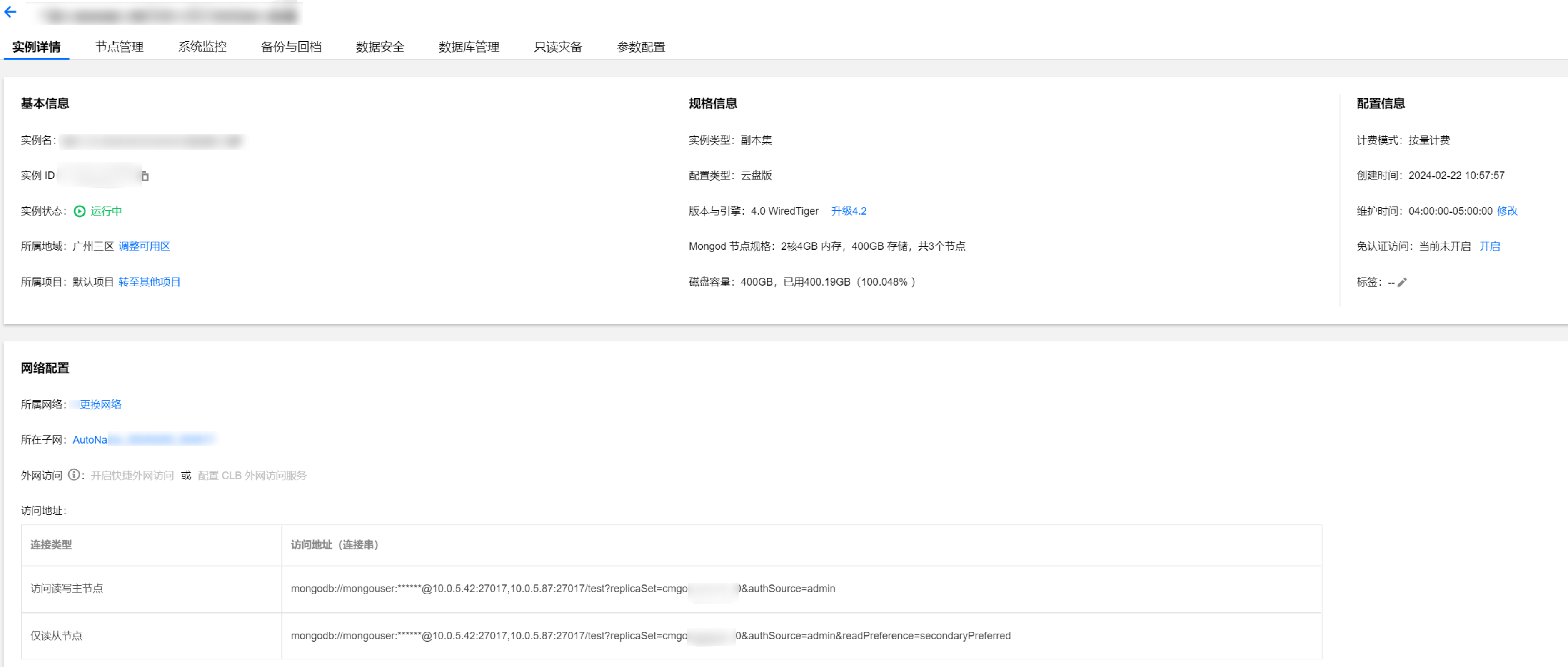
在目标实例的实例 ID / 名称列,单击实例 ID,进入实例详情页面。

界面区域
界面参数
参数解释
基本信息
实例名
自定义的实例名称。
实例 ID
实例的唯一标识 ID。
实例状态
实例当前的运行状态,正常为:运行中。
所属地域
实例所属的地域及可用区。单击调整可用区,可更换同地域的其他可用区。切换可用区的注意事项及其具体操作,请参见 调整实例可用区
所属项目
实例所加入的项目名称。单击转至其他项目,可重新分配实例至其他项目。具体操作,请参见 调整实例所属项目
规格信息
实例类型
实例集群架构类型为:副本集或分片集群。集群部署架构具体信息,请参见 系统架构
配置类型
产品规格类型包含:高 IO 万兆型、云盘版。具体信息,请参见 规格类型
版本与引擎
实例的版本信息及其存储引擎,可升级版本。具体操作,请参见 版本升级
Mongod 节点规格
Mongod 单节点的规格配置信息,包括:CPU 核数、内存、磁盘大小及其节点数量。副本集与分片集群支持的规格详情,请参见 产品规格
Mongos 节点规格
Mongos 单节点的规格配置信息,包括:CPU 核数、内存及其节点数量。副本集与分片集群支持的规格详情,请参见 产品规格
磁盘容量
实例的总磁盘容量大小。
配置信息
计费模式
实例的计费模式:按量计费。
创建时间
创建实例的时间。
维护时间
实例的维护时间窗。为保证数据库的稳定性,后台系统会不定期在维护时间内对实例进行维护操作。单击修改,可调整维护时间窗,建议设置在业务低峰期。具体操作,请参见 设置实例维护时间
免认证访问
可查看是否开启免认证访问数据库。若当前未开启,单击开启,可开启免认证快速访问数据库。具体操作,请参见 免认证访问实例
标签
实例所关联的标签。可修改标签,具体操作,请参见 编辑实例标签
网络配置
所属网络
实例的私有网络名称,单击切换网络,可切换私有网络及子网。具体操作,请参见 切换实例网络。如需创建私有网络,请参见 创建私有网络
所属子网
实例所属私有网络的子网。子网具有可用区属性,同一私有网络下可以有不同可用区的子网,不同可用区的子网默认可以内网互通。调整可用区 之后,建议同时切换子网,降低访问时延。
连接类型
访问数据库的节点类型。
访问读写主节点:通过实例的主节点访问数据库,主节点可读可写数据。
仅读只读节点:仅通过只读节点访问数据库。创建实例时,未配置只读节点,则不显示。
仅读从节点:仅通过副本节点访问数据库。
仅读从节点和只读节点:优先通过从节点访问数据库,从节点异常从只读节点访问数据库。
访问地址(连接串)
每一个连接类型对应的 URI 拼接连接串,可直接复制连接串访问数据库 连接实例

更多操作

更改实例名称

1. 实例列表 中,将鼠标放在需修改的实例名称上,单击其右侧的

2. 在实例名称的输入框中,重新配置便于识别便于管理的实例名称。设置要求如下:
字符长度要求为[1,60]。
可输入中文、英文、数字、下划线“_”与分隔符“-”。
一个中文字符占3个字符,而一个英文、数字或特殊符号均占一个字符。

设置实例列表字段

1. 在实例列表右上角,单击

2. 自定义列表字段页面,选择需要显示的字段。
3. 单击确定,可以在实例列表中直接看到重新设置的字段。

导出实例列表

在实例列表右上角,单击

,您可以导出整个实例列表。

相关 API

接口名称
功能描述
查询云数据库实例列表
修改实例名称
DescribeDBInstanceNamespace
查询数据库的表信息

帮助和支持

本页内容是否解决了您的问题?

填写满意度调查问卷,共创更好文档体验。

文档反馈