tencent cloud

即时通信 IM

动态与公告
产品动态
公告
产品简介
产品概述
基本概念
应用场景
功能介绍
账号系统
用户资料与关系链
消息管理
群组相关
公众号系统
音视频通话 Call
使用限制
购买指南
计费概述
价格说明
购买指引
续费指引
停服说明
退费说明
开发指引
Demo 专区
开通服务
体验 Demo
快速跑通
下载中心
SDK & Demo 源码
更新日志
聊天互动(含 UI)
TUIKit 组件介绍
快速开始
全功能接入
单功能接入
AI 集成
构建基础界面
更多特性
定义外观
国际化界面语言
推送服务(Push)
服务概述
名词解释
开通服务
快速跑通
厂商通道
数据统计
排查工具
客户端 API
服务端 API
推送回调
高级功能
更新日志
错误码
常见问题
智能客服
功能概述
快速入门
集成指引
管理员操作手册
客服操作手册
更多实践
直播间搭建
AI 聊天机器人方案
超大娱乐协作社群
Discord 实现指南
游戏内集成 Chat 指南
类 WhatsApp Channel 搭建方案
发送红包
Chat 应对防火墙限制相关
无 UI 集成
快速开始
集成 SDK
初始化
登录登出
消息相关
会话相关
群组相关
社群话题
用户管理
离线推送
云端搜索
本地搜索
公众号
客户端 API
JavaScript
Android
iOS & macOS
Swift
Flutter
Electron
Unity
React Native
C 接口
C++
服务端 API
生成 UserSig
REST API
第三方回调
控制台指南
新版控制台介绍
创建并升级应用
基本配置
功能配置
账号管理
群组管理
公众号管理
回调配置
用量统计
资源包查看指南
实时监控
开发辅助工具
访问管理
高级功能
常见问题
uni-app 常见问题
购买相关问题
SDK 相关问题
账号鉴权相关问题
用户资料与关系链相关问题
消息相关问题
群组相关问题
直播群相关问题
昵称头像相关问题
协议与认证
服务等级协议
安全合规认证
IM 政策
隐私政策
数据隐私和安全协议
平滑迁移方案
平滑迁移完整版
平滑迁移简化版
错误码
联系我们

消息相关问题

PDF
聚焦模式
字号
最后更新时间: 2025-11-06 16:09:47

消息没有收到或消息丢失如何处理?

通过 控制台 > Chat > 开发工具 > 自助排障日志 进行自助接入排障。

收不到离线推送怎么处理?

请查看 推送常见问题

即时通信 Chat 消息存储时长是多久?

单聊消息及非直播群消息具备历史消息存储能力,您可以登录 即时通信 Chat 控制台 修改相关配置。不同套餐包默认配置如下:
体验版:7天,不支持延长。
标准版:7天,支持延长。
专业版:30天,支持延长。
专业版plus:90天,支持延长
企业版:90天,支持延长
延长历史消息存储时长是付费增值服务,具体计费说明请参见 增值服务资费

为什么发送者已经被拉入黑名单但消息依旧显示发送成功?

即时通信 Chat 在控制台的 黑名单检查 管理中提供发送消息后展示发送成功功能,当启用该功能时被拉黑用户侧发消息后仍展示发送成功 (实际对方不会收到消息) 。REST API 接口下发消息,该接口不会检查发送者和接收者的好友关系(包括黑名单),需要加 WithBlackListCheck 表示该条消息会检查发送者和接收者的黑名单停用本设置项,则被拉黑用户侧发消息后会提示失败,SDK 会收到 错误码 20007 。具体配置请参照文档 黑名单检查

如何通过 COS 将图片地址变成可下载的域名格式?

上传需要用户自己处理。如果使用存储服务私有读,需要 URL 签名确保有下载权限(预签名下载)。

即时通信 Chat 的消息唯一标识的规则是怎样的?

即时通信 Chat 客户端单聊/群聊消息,Web 端单聊/群聊消息及服务端单聊消息唯一标识分别对应 msg_id,msgID 及 msgKey。
各端不同类型消息唯一标识的规则不同,具体规则如下:
客户端单聊/群聊消息 msg_id 的组成是:tinyid-clientTime-random。
Web 端单聊/群聊消息 msgID 的组成是(v2.17.0及以下):会话 id-msgSeq-random-1(我发送的消息) / 0(非我发送的消息)。
Web 端单聊/群聊消息 msgID 的组成是(v2.18.0及以上):tinyid-clientTime-random。
服务端单聊消息 msgKey 的组成是:clientSeq_random_serverTime。
服务端群聊消息通过群 id + msgSeq 来进行唯一标识。

消息编辑 & 消息扩展 & 消息回应有什么区别?

消息功能
是否需要旗舰版
存储方式
拉取方式
并发设置是否会冲突
消息编辑
不需要
编辑信息直接存在消息体内,共用消息存储,单条消息最大 12K
编辑信息直接通过消息体返回,无需单独拉取
会有冲突
消息扩展
需要
扩展信息独立存储,单条消息最大支持设置 300 个扩展,单个扩展最大支持 1K
扩展信息需要单独拉取,仅支持逐条消息拉取
同一个扩展设置会冲突,不同的扩展设置不会冲突
消息回应
需要
回应信息独立存储,单条消息最大支持设置 10 个回应,单个回应最大支持 100 个用户
回应信息需要单独拉取,支持多条消息批量拉取
不会冲突

消息编辑:

您可以调用 modifyMessage(Android / iOS & Mac / Windows) 接口对原始消息内容做编辑。
优势:简单易用。
劣势:
如果多个用户同时编辑一条消息,可能会导致编辑冲突。
如果编辑后的消息内容过大,可能会导致消息大小超限(单条消息最大支持 12K)。
总结:消息编辑适合单个用户操作且存储需求较小的场景,比如订单消息场景,可以通过编辑消息的 cloudCustomData 字段来存储和修改订单的状态。

消息扩展:

您可以调用 setMessageExtensions (Android / iOS & Mac / Windows) 接口为一条消息添加扩展信息。
优势:
单条消息可以设置多个扩展,不同的扩展同时设置不会冲突。
扩展信息独立存储,不占用消息体大小,单条消息最大支持设置 300 个扩展,单个扩展最大支持 1K。
劣势:
同一个扩展同时设置,也会有冲突问题。
扩展信息需要调用 getMessageExtensions (Android / iOS & Mac / Windows) 接口单独拉取。
扩展信息不支持多条消息批量拉取。
总结:消息扩展适合多个用户操作且存储量较大的场景,比如问卷调查场景,每个扩展信息都是 {userID : 问卷调查内容} 的集合,不同的用户填写问卷调查不会冲突。

消息回应:

您可以调用 addMessageReaction (Android / iOS & Mac / Windows) 接口为一条消息添加回应信息。
优势:
单条消息可以添加多个回应,回应添加不冲突。
回应信息独立存储,不占用消息体大小,单条消息最大支持添加 10 个回应,单个回应最大支持 100 个用户。
回应信息支持多条消息批量拉取。
支持单独拉取使用同一个回应的用户列表。
劣势:
回应信息需要调用 getMessageReactions (Android / iOS & Mac/ Windows) 接口单独拉取。
回应信息只支持设置回应 ID,其他信息均不支持设置,SDK 会自动统计使用同一回应 ID 的用户列表。
总结:消息回应适合需要统计用户列表的场景,比如表情回应场景,用户添加表情回应只需传入表情 ID,SDK 会自动统计使用同一表情 ID 的用户列表。

为什么同一秒级内的消息,接收方接收消息时,可能存在乱序?

原因:
1. 终端到 sso 接入机之间走 TCP,这两个节点之间的数据能保证顺序。
2. sso 接口机和消息业务服务器之间走 UDP,引起乱序的原因之一。
3. 乱序不同消息也有可能分发给不同的消息业务服务器处理,引起乱序的原因之二。
架构:
终端 => sso => 消息业务服务器 => push 服务器 => sso => 终端

为什么弱网情况下发送消息失败(实际消息发送成功)?

原因:
SDK 已经成功把请求包发给后台,但后台的回包在回来的路上被丢掉了。客户端因为没有收到回包,本地将消息状态重置为失败。
解决方案:
等网络恢复后,拉取漫游历史消息时 SDK 会覆盖之前发送失败的消息(实际发送成功的)。这个问题本质上是 ACK 确认问题。

弱网情况下进入聊天“加载历史消息耗时久”,怎么优化?

进入聊天页面拉取消息优化方案:
1. 每次进入聊天页面,都同时调用 getHistoryMessageList 和(getC2CHistoryMessageListgetGroupHistoryMessageList 拉取消息)。
2. getHistoryMessageList 接口设置仅拉取本地缓存,当本地存在消息缓存时,仅用于 UI 快速预览。
3. getC2CHistoryMessageListgetGroupHistoryMessageList 返回的消息作为最终显示的消息(因为这两个接口是将本地和漫游消息做合并之后返回的,所以弱网情况下耗时会久一些)。
4. 之后下拉查看历史消息只调用 getC2CHistoryMessageListgetGroupHistoryMessageList 即可。
(查看历史消息时把 getC2CHistoryMessageListgetGroupHistoryMessageList 替换成 getHistoryMessageList 拉漫游也可以。)

为什么调用 sendMessage 接口立刻并行设置 localCustomData 内容不生效?

SDK 内部限制:不能在 sendMessage 之后同步调用设置,应在 sendMessage 之前或响应回调之后再设置。
原因:sendMessage 发送时会将消息内容 Copy 一份,发送成功后才更新内容并存入数据库。

语音消息发送成功后,调用 convertVoiceToText 语音转文字接口报 40001 错误,如何解决?

IM 服务端针对语音转文字消息有限制,语音文件时长不能超过60s且大小不能超过3MB,否则会报 40001 错误。

加载会话列表,实现会话的 lastMessage 消息,对于当前登录的用户,如何判断显示已读或未读状态?

拉取会话列表,V2TIMConversation 中会携带 getC2CReadTimestamp(已读时间戳、单聊使用)、getGroupReadSequence(已读Sequence,群聊使用)、lastMessage(最后一条消息,可能为空) 这三个。
判断单聊会话 lastMessage 是否已读: getC2CReadTimestamp > lastMessage.getTimestamp 表示已读,反之未读。
判断群聊会话 lastMessage 是否已读: getGroupReadSequence >= lastMessage.getSeq 表示已读,反之未读。

在发消息失败的情况下,怎么获取到失败的 Code 码?

在发送消息的回调 catch 里面打印 imError.code,点击查看 接口文档




TUIKit 接入时,群组解散、用户退群或被踢出群,群聊消息会都被清空,如何保留本地缓存的历史消息?

以解散群为例,调了 dismissGroup 全员会 onGroupDismissed 回调,TUI 组件在收到 onGroupDismissed 回调里调了删除会话接口 deleteConversation,想保留群聊天记录的话可以注释掉 deleteConversation 的调用,退群或者被踢都类似,移除 deleteConversation 接口调用逻辑。

iOS 客户端调用 SDK 的拉取历史消息,msgID 有重复,如何解决?

客户端 msgID 由 tinyid + clientTime + random 拼接而成,主要关注下 random 字段赋值。
看看消息是不是通过服务端接口发送,REST API 接口参数 MsgRandom 为上层必填参数,发送时 MsgRandom 不能固定不变,否则会出现 msgID 重复。(通过客户端发送消息不需要设置 random,SDK 内部会确保 random 随机。)

Flutter Web 端 UIKit 集成,发送图片报 “Error from TUIKit: Only JPG/PNG/JPEG/GIF images can be uploaded, Code: 2252” 错误。图片格式是 jpg, 还是报错,要如何解决?

修改 image_picker 插件版本为:^0.8.5+3。此问题由客户自行解决。IM Flutter Demo Web 端发送无问题。
问题原因:IM UIKit 组件中 image_picker 选择图片插件,客户升级使用高版本后报错。

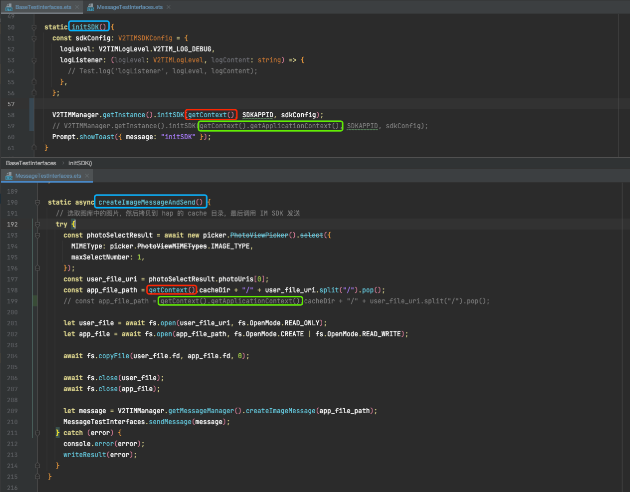
IM Harmony SDK 发送图片失败,是什么问题?

初始化 IM SDK 传入的 getContext() 要和 缓存时应用根目录传入的 context 一致,否则会报错。




将用户拉入黑名单,通过 REST API 指定“被拉黑的用户”给自己发消息时,自己依然能收到,是什么问题?

需要在发送消息时,设置对应检验字段才会生效,默认不开启。若要开启,请把消息发送控制选项设置为 WithBlackListCheck,详情请参考 单发单聊消息请求包字段 SendMsgControl 说明


帮助和支持

本页内容是否解决了您的问题?

填写满意度调查问卷,共创更好文档体验。

文档反馈